微信群永久二维码生成系统源码

2025-06-17 源码资源 0 4,829
郑重承诺丨总裁主题提供安全交易、信息保真!
增值服务:
9.9 金币
VIP折扣
    折扣详情
  • 月卡会员

    免费

  • 季卡VIP会员

    免费

  • 年卡VIP会员

    免费

  • 永久VIP会员

    免费

开通VIP尊享优惠特权
立即下载 升级会员
详情介绍

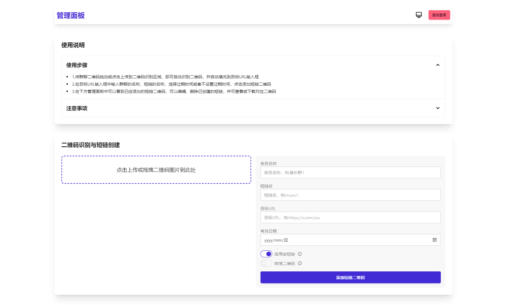
简介:

苦于微信群聊二维码频繁变动,开发这个能生成永久二维码的工具,不需要服务器。也可作为 URL 缩短链接服务使用。

功能特性

    1.生成永久短链接,指向微信群二维码

    2.可当短链接生成

    3.无需服务器

    4.自定义二维码样式和 Logo

    5.管理后台可随时更新

    6.密码保护(demo)

图片:

付费下载
当前内容需要登录后下载
VIP折扣
    折扣详情
  • 月卡会员

    免费

  • 季卡VIP会员

    免费

  • 年卡VIP会员

    免费

  • 永久VIP会员

    免费

收藏 (0) 打赏

感谢您的支持,我会继续努力的!

打开微信/支付宝扫一扫,即可进行扫码打赏哦,分享从这里开始,精彩与您同在
点赞 (0)

免责需知
1、本站所有资源均来源于网络收集,一切版权©归原作者所有,请保留原版权信息。
2、本站分享仅供参考学习和演示,禁止商用,如需商用,请从正规渠道选择购买正版!使用正版!支持正版!维护一个良好的知识产权环境。
3、内容故是参考与学习,不确保能正常演示,也不包含其中的技术服务。
4、排除在某个功能上存在有其它的BUG或源码残缺的可能,购买后一率不能退款。
5、资源下载不含技术服务,需付费安装请联系客服100元/次。
6、文件储存在网盘,如发现链接或者密码有误,请联系客服。
7、如果付款后下载不了,请提交工单说明,客服会在24小时内解决,如果解决不了,会为您退款。
8、侵权反馈邮箱:2256936710@qq.com

聚码网 源码资源 微信群永久二维码生成系统源码 http://www.appstore168.com/5242.html

常见问题

相关文章

发表评论
暂无评论
官方客服团队

为您解决烦忧 - 24小时在线 专业服务